Межсетевой экран

Одной из ключевых функций ARMA Стена является фильтрация сетевого трафика с использованием встроенного межсетевого экрана (МЭ). Система основана на Linux и использует механизм фильтрации пакетов nftables, реализованный в ядре операционной системы. Благодаря этому становится возможным гибкое и высокопроизводительное управление потоками данных непосредственно на уровне ядра.

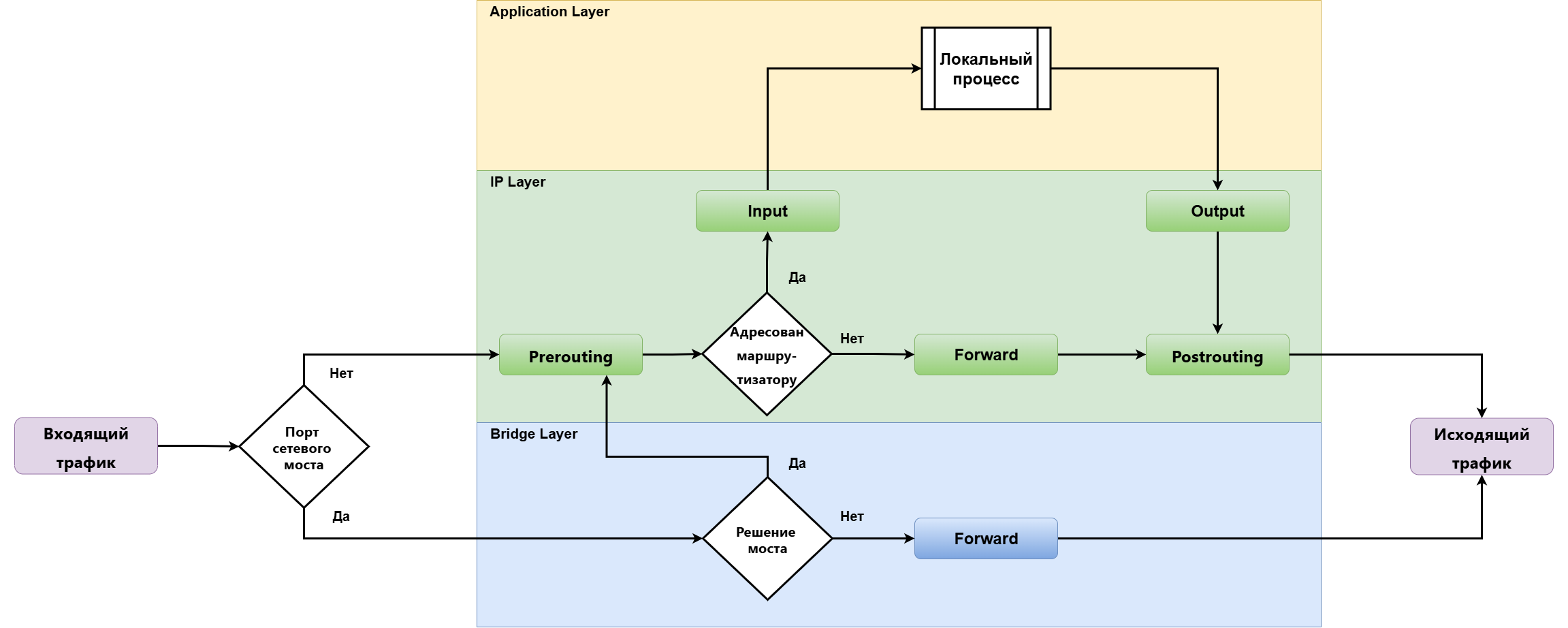
В ARMA Стена применяется подход на основе зон безопасности, который расширяет стандартные возможности управления трафиком. Обработка пакетов может выполняться на нескольких этапах — начиная с момента их приёма сетевым интерфейсом и драйвером и вплоть до передачи конечному получателю (например, веб-серверу или другому сетевому устройству).

Для наглядного представления логики обработки пакетов и возможных маршрутов их прохождения ниже приведена упрощённая схема потока трафика, основанная на стандартной архитектуре обработки пакетов Netfilter (см. Рисунок – Cхема потока трафика).

../../../../../_images/ngfw.r.cli.firewall.filter_0.1.png

Рисунок – Cхема потока трафика

Примечание

По умолчанию в системе ARMA Стена разрешён весь входящий и исходящий трафик. Транзитный трафик по умолчанию блокируется.

Для изменения политики обработки трафика по умолчанию (установка действия drop или accept ) необходимо выполнить в конфигурационном режиме команду: set firewall <ipv4 | ipv6 | bridge> <forward filter | input filter |output filter> default-action accept.

В МЭ реализованы две политики фильтрации сетевого трафика:

  1. Стандартная политика на основе системных наборов правил.

Системные наборы правил представляют собой предопределённые пакеты правил, входящие в состав МЭ. В зависимости от направления и назначения сетевого трафика, применяются следующие системные наборы правил:

  • «Input» - набор правил для фильтрации входящего IPv4/IPv6-трафика, адресованного самой системе ARMA Стена.

  • «Output» - набор правил для фильтрации исходящего IPv4/IPv6-трафика, инициированного самой системой ARMA Стена, например, ответы на внешние запросы (SSH, ICMP и др.).

  • «Forward» - набор правил для фильтрации транзитного IPv4/IPv6-трафика, проходящего через устройство ARMA Стена.

  1. Политика на основе зон сети.

    В рамках архитектуры, основанной на зонах безопасности, сетевые интерфейсы объединяются в логические группы — зоны, в соответствии с их функциональным или сегментационным назначением. Правила фильтрации трафика между зонами определяются кастомными наборами правил, назначенными для каждой пары взаимодействующих зон. Такой подход обеспечивает гибкое и детализированное управление доступом, позволяя задавать различные уровни разрешений и политик безопасности для каждой конкретной зоны и межзонового взаимодействия.

Примечание

Стандартная политика фильтрации трафика имеет приоритет над политикой на основе зон сети и применяется по умолчанию.

По умолчанию сетевой трафик сначала обрабатывается на уровне системных наборов правил. Для использования исключительно политики на основе зон необходимо разрешить весь трафик на уровне системных наборов правил. Это осуществляется путём установки параметра «Действие по умолчанию» в значение «accept» и удаления (или отключения) всех правил в каждом из системных наборов Input, Output и Forward.

При конфигурации МЭ требуется обеспечить доступность определённого набора сетевых портов, необходимых для стабильного функционирования системных сервисов и взаимодействия с другими компонентами инфраструктуры. Перечень используемых портов приведён в таблице «Служебные порты системы ARMA Стена».

Таблица «Служебные порты системы ARMA Стена»

Порт

Протокол

Описание

22

TCP

Порт для удалённого доступа к системе по протоколу SSH

123

UDP

Порт службы синхронизации времени NTP

443

TCP

Порт, используемый для онлайн-активации системы и получения обновлений правил СОВ

3128

TCP

Порт прокси-сервера для обработки HTTP-запросов

3129

TCP

Порт прокси-сервера для обработки HTTPS-запросов

5000

TCP

Порт взаимодействия системы ARMA Стена с ARMA МС

8082

TCP

Порт, предназначенный для синхронизации конфигураций и служебного взаимодействия с ARMA МС

Примечание

Рекомендуется применять строгую политику фильтрации сетевого трафика на уровне межсетевого экрана, предполагающую по умолчанию запрет всего входящего, исходящего и транзитного трафика. Доступ должен быть разрешён только на основании принципа минимальных привилегий.

В случае применения политик, блокирующих весь входящий или исходящий сетевой трафик в системе ARMA Стена, необходимо создать разрешающее правило для сетевого интерфейса localhost (127.0.0.1) для обеспечения взаимодействия между внутренними компонентами системы.

Пример разрешающих правил для взаимодействия системы ARMA Стена с ARMA МС при блокировки всего входящего IPv4-трафика:

# Открыть порт 5000 для взаимодействия системы ARMA Стена с ARMA МС:
set firewall ipv4 input filter rule 10 action 'accept'
set firewall ipv4 input filter rule 10 destination port '5000'
set firewall ipv4 input filter rule 10 protocol 'tcp'

# Разрешающее правило для взаимодействия между внутренними сервисами ARMA Стена:
set firewall ipv4 input filter rule 30 action 'accept'
set firewall ipv4 input filter rule 30 destination address '127.0.0.1'

Пример разрешающих правил для взаимодействия системы ARMA Стена с ARMA МС при блокировки всего исходящего IPv4-трафика:

# Открыть порт 5000 для взаимодействия системы ARMA Стена с ARMA МС:
set firewall ipv4 output filter rule 10 action 'accept'
set firewall ipv4 output filter rule 10 source port '5000'
set firewall ipv4 output filter rule 10 protocol 'tcp'

# Открыть порт, указанный при добавлении источника ARMA Стена (NGFW) в ARMA МС,
для отправки событий в ARMA МС:
set firewall ipv4 output filter rule 20 action 'accept'
set firewall ipv4 output filter rule 20 source port 'номер_порта_в_ARMA_МС'
set firewall ipv4 output filter rule 20 protocol 'tcp'

# Разрешающее правило для взаимодействия между внутренними сервисами ARMA Стена:
set firewall ipv4 output filter rule 30 action 'accept'
set firewall ipv4 output filter rule 30 source address '127.0.0.1'

Глобальные настройки

Для глобальной настройки обработки пакетов в рамках соединения необходимо ввести следующую команду:

set firewall global-options state-policy <category> action <act>

где:

  • <category> – категория соединения, к которому относятся сетевые пакеты;

  • <act> – действие.

Поддерживается применение действий над пакетами следующих категорий соединений (<category>):

  • «established» – установленного соединения;

  • «invalid» – недопустимого соединения;

  • «related» – связанного соединения.

Правилами МЭ предусмотрены следующие действия над сетевыми пакетами (<act>):

  • «accept» – разрешить;

  • «drop» – блокировать;

  • «reject» – отклонить.

По умолчанию для пакетов каждой категории соединений используется действие «accept».

Для просмотра событий, связанных с глобальной настройкой обработки пакетов, необходимо ввести следующую команду в эксплуатационном режиме:

admin@ngfwos:~$ show logging kernel |match STATE-POLICY

Поддерживается включение/отключение следующих опций:

  1. Отправление ARMA Стена ответов на локальные ICMP-запросы:

set firewall global-options all-ping [enable | disable]

Включено по умолчанию.

  1. Отправление ARMA Стена ответов на широковещательные ICMP-запросы:

set firewall global-options broadcast-ping [enable | disable]

Отключено по умолчанию.

  1. Обработка IPv4-пакетов, содержащих информацию об исходном маршруте:

set firewall global-options ip-src-route [enable | disable]

Отключено по умолчанию.

  1. Обработка IPv6-пакетов, содержащих информацию об исходном маршруте:

set firewall global-options ipv6-src-route [enable | disable]

Отключено по умолчанию.

  1. Обработка входящих перенаправляющих сообщений ICMPv4:

set firewall global-options receive-redirects [enable | disable]

Отключено по умолчанию.

  1. Обработка входящих перенаправляющих сообщений ICMPv6:

set firewall global-options ipv6-receive-redirects [enable | disable]

Включено по умолчанию.

  1. Использование перенаправляющих сообщений ICMPv4:

set firewall global-options send-redirects [enable | disable]

Включено по умолчанию.

  1. Логирование марсианских IPv4-пакетов:

set firewall global-options log-martians [enable | disable]

Включено по умолчанию.

  1. Проверка источников по обратному пути:

set firewall global-options source-validation [strict | loose | disable]

где:

  • «strict» – строгая;

  • «loose» – мягкая.

Отключено по умолчанию.

  1. Использование IPv4 TCP SYN cookies:

set firewall global-options syn-cookies [enable | disable]

Включено по умолчанию.

  1. Защита от угрозы прерывания по времени в TCP:

set firewall global-options twa-hazards-protection [enable | disable]

Отключено по умолчанию.

Группы

Группы – удобный инструмент объединения множества сетей, хостов и портов с целью дальнейшего использования в правилах МЭ и NAT.

Создание группы

Для создания группы необходимо ввести следующую команду:

set firewall group <typealias> <name>

где:

  • <typealias> – тип группы;

  • <name> – имя группы. Должно быть уникальным в рамках своего типа, не превышать «31» символа, начинаться только с латинской буквы или цифры, не может начинаться с символов «-» или «!», и не должно содержать символы «|», «;», «:», «&», «$», «<», «>».

Поддерживается создание групп следующих типов (<typealias>):

  • «address-group» – «IPv4-адреса»;

  • «domain-group» – «Домены»;

  • «dynamic-group» – «Динамические адреса»;

  • «interface-group» – «Интерфейсы»;

  • «ipv6-address-group» – «IPv6-адреса»;

  • «ipv6-network-group» – «IPv6-сети»;

  • «mac-group» – «Mac-адреса»;

  • «network-group» – «IPv4-сети»;

  • «port-group» – «Порты».

Для добавления описания группы необходимо ввести следующую команду:

set firewall group <typealias> <name> description <text>

где <text> – описание группы.

Для добавления группы в другую группу необходимо ввести следующую команду:

set firewall group <typealias> <name1> include <name2>

где <name2> – имя группы, которую требуется добавить в группу <name1>.

Группа IPv4-адресов

Для создания группы типа «IPv4-адреса» необходимо ввести следующую команду:

set firewall group address-group <name> address <x.x.x.x>

где <x.x.x.x> – IPv4-адрес. Возможно указание диапазона адресов, разделённых знаком «-».

Группа IP6-адресов

Для создания группы типа «IPv6-адреса» необходимо ввести следующую команду:

set firewall group ipv6-address-group <name> address <h:h:h:h:h:h:h:h>

где <h:h:h:h:h:h:h:h> – IPv6-адрес. Возможно указание диапазона адресов, разделённых знаком «-».

Группа IPv4-сетей

Для создания группы типа «IPv4-сети» необходимо ввести следующую команду:

set firewall group network-group <name> network <x.x.x.x/x>

где <x.x.x.x/x> – IPv4-адрес сети.

Группа IPv6-сетей

Для создания группы типа «IPv6-сети» необходимо ввести следующую команду:

set firewall group ipv6-network-group <name> network <h:h:h:h:h:h:h:h/x>

где <h:h:h:h:h:h:h:h/x> – IPv6-адрес сети.

Группа портов

Для создания группы типа «Порты» необходимо ввести следующую команду:

set firewall group port-group <name> port <num>

где <num> – номер порта или диапазон портов, разделённых знаком «-». Возможно указание значения в диапазоне от «1» до «65535».

Поддерживается указание имени, определённого в «/etc/services», например, «set firewall group port-group <name> port http».

Группа интерфейсов

Для создания группы типа «Интерфейсы» необходимо ввести следующую команду:

set firewall group interface-group <name> interface <intName>

где <intName> – имя интерфейса.

Поддерживается указание имени интерфейса с использованием знака «!» для инверсии или подстановочного символа «*», например:

  • «!eth0» – интерфейсы кроме «eth0»;

  • «eth2*» – интерфейсы, с именами начинающимися на «eth2».

Группа доменов

Для создания группы типа «Домены» необходимо ввести следующую команду:

set firewall group domain-group <name> address <domain>

где <domain> – доменное имя.

Группа MAC-адресов

Для создания группы типа «MAC-адреса» необходимо ввести следующую команду:

set firewall group mac-group <name> mac-address <h:h:h:h:h:h>

где <h:h:h:h:h:h> – MAC-адрес.

Динамическая группа

Динамические группы отличаются от всех ранее определённых групп тем, что они не только могут выступать в качестве источника или назначения в правилах МЭ, но и их состав не определяется статически посредством конфигурации системы. Вместо этого члены этих групп добавляются динамически с использованием правил МЭ.

Динамические группы, как и любые другие группы брандмауэра, могут использоваться в правилах фильтрации в качестве условий сопоставления, позволяя создавать гибкие правила на основе динамически обновляемых списков IP-адресов.

Поддержка динамических групп реализована для IPv4 и IPv6. Команды для создания групп:

set firewall group dynamic-group address-group <name>  # Для IPv4

set firewall group dynamic-group ipv6-address-group <name>  # Для IPv6

Для добавления описания группы необходимо ввести следующую команду:

set firewall group dynamic-group address-group <name> description <text>  # Для IPv4

set firewall group dynamic-group ipv6-address-group <name> description <text>  # Для IPv6

где <text> – текстовое описание динамической группы.

Добавление элементов в динамические группы

Элементы добавляются в динамические группы через правила брандмауэра. Для добавления IP-адресов источника или назначения используются следующие команды:

  • Добавление адреса назначения:

# Правило в системных наборах правил:
set firewall ipv4 [forward | input | output] filter rule <1-999999> add-address-to-group destination-address address-group <name>
set firewall ipv6 [forward | input | output] filter rule <1-999999> add-address-to-group destination-address address-group <name>

# Правило в кастомном наборе правил:
set firewall ipv4 name <name> rule <1-999999> add-address-to-group destination-address address-group <name>
set firewall ipv6 name <name> rule <1-999999> add-address-to-group destination-address address-group <name>
  • Добавление адреса источника:

# Правило в системных наборах правил:
set firewall ipv4 [forward | input | output] filter rule <1-999999> add-address-to-group source-address address-group <name>
set firewall ipv6 [forward | input | output] filter rule <1-999999> add-address-to-group source-address address-group <name>

# Правило в кастомном наборе правил:
set firewall ipv4 name <name> rule <1-999999> add-address-to-group source-address address-group <name>
set firewall ipv6 name <name> rule <1-999999> add-address-to-group source-address address-group <name

Для каждого правила возможно задать определённый тайм-аут. Если адрес источника или назначения соответствует правилу, он будет добавлен в группу и останется в ней до истечения заданного времени. Если тайм-аут не указан, элемент будет находиться в группе до следующей перезагрузки системы ARMA Стена или до внесения изменений в конфигурацию МЭ, которые приведут к обновлению статуса элемента.

Для установки таймаута необходимо ввести следующие команды:

# Правило в системных наборах правил:
set firewall ipv4 [forward | input | output] filter rule <1-999999> add-address-to-group [destination-address | source-address] timeout <timeout>
set firewall ipv6 [forward | input | output] filter rule <1-999999> add-address-to-group [destination-address | source-address] timeout <timeout>

# Правило в кастомном наборе правил:
set firewall ipv4 name <name> rule <1-999999> add-address-to-group [destination-address | source-address] timeout <timeout>
set firewall ipv6 name <name> rule <1-999999> add-address-to-group [destination-address | source-address] timeout <timeout>

где <timeout> - значение таймаута. Тайм-аут может быть определён с помощью секунд, минут, часов или дней:

  • <number>s - значение таймаута в секундах;

  • <number>m - значение таймаута в минутах;

  • <number>h - значение таймаута в часах;

  • <number>d - значение таймаута в днях.

Допустимые диапазоны значений <number> в зависимости от единицы измерения:

  • секунды - от «0» до «99 999 999»;

  • минуты - от «0» до «99 999 999»;

  • часы - от «0» до «5 124 095»;

  • дни - от «0» до «213 503».

Просмотр групп

Для вывода информации о настроенных группах МЭ необходимо ввести следующую команду в эксплуатационном режиме:

admin@ngfwos:~$ show firewall group

Firewall Groups

Name          Type                    References              Members             Timeout    Expires
------------  ----------------------  ----------------------  ----------------  ---------  ---------
SERVERS       address_group           nat-destination-101     198.51.100.101
                                                              198.51.100.102
ALLOWED       address_group(dynamic)  ipv4-input-filter-30    192.168.77.39          7200       7174
PN_01         address_group(dynamic)  ipv4-input-filter-10    192.168.0.245           120        112
                                                              192.168.77.39           120         85
PN_02         address_group(dynamic)  ipv4-input-filter-20    192.168.77.39           180        151
LAN           interface_group         ipv4-output-filter-10   bon0
                                      nat-destination-101     eth2.2001
TRUSTEDv6     ipv6_network_group      ipv6-input-filter-10    2001:db8::/64
TRUSTEDv4     network_group           ipv4-forward-filter-20  192.0.2.0/30
                                                              203.0.113.128/25
PORT-SERVERS  port_group              route-PBR-201           443
                                      route-PBR-201           5000-5010
                                      nat-destination-101     http
admin@ngfwos:~$

Таймаут (Timeout) и срок действия (Expiration) присутствуют только в динамических группах.

Для получения информации о конкретной группе МЭ необходимо ввести следующую команду в эксплуатационном режиме:

admin@ngfwos:~$ show firewall group <name>

Копирование группы

Для копирования группы необходимо ввести следующие команды:

admin@ngfwos# edit firewall group
[edit firewall group]
admin@ngfwos# copy <typealias> <name1> to <typealias> <name2>

где:

  • <name1> – имя оригинальной группы;

  • <name2> – имя создаваемой копии группы.

Переименование группы

Для переименования группы необходимо ввести следующие команды:

admin@ngfwos# edit firewall group
[edit firewall group]
admin@ngfwos# rename <typealias> <name1> to <typealias> <name2>

где:

  • <name1> – изначальное имя группы;

  • <name2> – новое имя группы.

Группы в правилах МЭ

Для добавления группы в правило МЭ необходимо ввести команду, в зависимости от направления трафика:

set firewall <ipv4 | ipv6 | bridge> <rule_set> rule <num> source group <typealias> [<name> | <!name>]
set firewall <ipv4 | ipv6 | bridge> <rule_set> rule <num> destination group <typealias> [<name> | <!name>]

где:

Примечание

В случае попытки удаления групп, используемых в правилах NAT или МЭ, система выдаст сообщение о невозможности выполнения данной операции. Необходимо сначала исключить удаляемую группу из правил, после чего повторить удаление.

Стандартная политика на основе системных наборов правил

Наборы правил МЭ

Набор правил - это именованный пакет правил МЭ.

В зависимости от принадлежности трафика существуют следующие наборы правил (<rule_set>):

  1. «input» - системный набор правил, предназначенные для фильтрации входящих в ARMA Стена пакетов.

  2. «output» - системный набор правил, предназначенные для фильтрации исходящих от ARMA Стена пакетов.

  3. «forward» - системный набор правил, предназначенные для фильтрации транзитных пакетов.

  4. «name» - кастомный набор правил. Используется во всех вариантах работы МЭ, включая системные наборы «input», «output» и «forward», реализуемый через действия правила «jump».

В конфигурации по умолчанию системы ARMA Стена доступны системные наборы правил: «input», «output» и «forward». Эти наборы изначально не содержат никаких правил МЭ.

Для создания кастомного набора правил МЭ необходимо ввести следующую команду:

set firewall <type> name <nameset>

где:

Набор правил содержит действие по умолчанию, которое применяется к сетевому пакету, если ни одно из правил в наборе не сработало.

Для назначения действия по умолчанию для набора правил МЭ, необходимо ввести следующую команду:

  • для системных наборов правил:

    set firewall <type> <input | output | forward> filter default-action <act>
    
  • для кастомного набора правил:

    set firewall <type> name <nameset> default-action <act>
    

где <act> – действие по умолчанию.

Для системных наборов правил «input», «output» и «forward» возможно установить следующие значения действия по умолчанию (<act>):

  • accept - разрешить;

  • drop - отбросить.

По умолчанию для наборов правил «input» и «output» выполняется действие «accept», в то время как для наборов «forward» установлено действие «drop».

Для кастомных наборов правил («name») возможно установить следующие значения действия по умолчанию (<act>):

  • drop - отбросить, значение установлено по умолчанию;

  • jump - перейти;

  • reject - отклонить;

  • return - вернуться;

  • accept - разрешить;

  • continue - продолжить.

Для добавления описания в набор правил МЭ необходимо ввести следующую команду:

  • для кастомного набора правил:

    set firewall <type> name <nameset> description <text>
    
  • для системных наборов правил:

    set firewall <type> <input | output | forward> filter description <text>
    

где <text> – описание набора правил.

Для включения журналирования действия по умолчанию для набора правил МЭ необходимо ввести следующую команду:

  • для кастомного набора правил:

    set firewall <type> name <nameset> default-log
    
  • для системных наборов правил:

    set firewall <type> <input | output | forward> filter default-log
    

Примечание

При сохраненнии настроек после удаления набора правил, если набор назначен на направление трафика между зонами сети или используется в других наборах и правилах для переадресации на них, система выдаст ошибку с запретом на удаление. Сохранение не будет выполнено.

Правила МЭ

Создание правил МЭ

Правила МЭ необходимо создавать, придерживаясь следующего формата:

set firewall <type> <rule_set> rule <num> action <act>

где:

  • <rule_set> – набор правил, к которому будет относиться правило. Возможно указать следующие значения: «input filter», «output filter», «forward filter» или «name»;

  • <num> – числовой идентификатор правила. Возможно указание значения в диапазоне от «1» до «999999». Пакеты данных обрабатываются последовательно, начиная с «1» номера правила. В случае обнаружения первого соответствия с правилом, выполняется предписанное действие, после чего дальнейшая обработка данного пакета данных прекращается;

  • <act> – действие, применяемое к пакету.

Посредством правил МЭ поддерживается выполнение следующих действий (<act>) над пакетом данных:

  • «accept» – разрешить.

  • «continue» – продолжить разбор следующего правила.

  • «drop» – отбросить пакет.

  • «reject» – отклонить пакет.

  • «jump» – перейти к кастомному набору правил.

    При назначении действия «jump» требуется указать имя целевого кастомного набора правил с помощью дополнительной команды:

    set firewall <type> <rule_set> rule <num> jump-target <nameset>
    

    Примечание

    Целевой набор правил, на который ссылается правило, должен быть создан заранее. В противном случае при попытке сохранить правило система выдаст ошибку, что набор <nameset> не существует: «Invalid jump-target. Firewall ipv4 name <nameset> does not exist on the system».

  • «return» – вернуться к набору правил предыдущего уровня и продолжить разбор следующего правила.

    Примечание

    Действие «return» доступно только для кастомных наборов правил.

  • «queue» - отправляет пакет в пользовательское пространство для дальнейшей обработки.

    Данный оператор отправляет пакет в пространство пользователя с использованием функции nfnetlink_queue. Пакет помещается в очередь, идентифицируемую по 16-разрядному номеру. Пользовательское пространство может при необходимости просмотреть и изменить пакет. Затем пользовательское пространство должно удалить пакет или повторно отправить его в ядро. Также предусмотрена возможность активации опции обхода, которая позволит не выполнять операцию записи пакета в пользовательское пространство, если в очереди нет приложений, ожидающих обработки пакета. В таком случае правило будет действовать аналогично действию «Разрешить (accept)», если не обнаружено приложений, ожидающих пакет.

  • «offload» - определяет, какие потоки добавляются в таблицу потоков.

    Таблицы потоков позволяют ускорить передачу пакетов в программном обеспечении (и в аппаратном обеспечении, если сетевой адаптер поддерживает эту функцию) за счёт обхода сетевого стека на основе conntrack. Записи представляются в виде кортежа, состоящего из входного интерфейса, адреса источника и назначения, порта источника и назначения, а также протоколов уровня 3/4. Каждая запись также кэширует информацию об интерфейсе назначения и адресе шлюза (для обновления адреса назначения на канальном уровне) с целью пересылки пакетов. Поля TTL и hoplimit также декрементируются. Таким образом, таблицы потоков обеспечивают альтернативный путь, позволяющий пакетам обойти классический путь пересылки. После установления состояния потоки разгружаются. Это означает, что первый ответный пакет обычно создаёт запись в таблице потоков. Для приёма исходного трафика требуется правило межсетевого экрана. Выражение потока в прямой цепочке должно соответствовать обратному трафику из исходного соединения. Следует иметь в виду, что обратный маршрут определяется на основе пакета, который создаёт запись в таблице потоков. Если используются определённые правила IP, необходимо убедиться, что они соответствуют как трафику ответного пакета, так и исходному трафику.

    Примечание

    Действие «offload» доступно только для наборов «forward» и «name».

    Сетевой адаптер Intel серии X710 в системе ARMA Стена не поддерживает режим «offload».

  • «synproxy» - это механизм защиты от SYN flood-атак, реализованный в ядре Linux и доступный через nftables.

    При получении SYN-пакета synproxy отвечает SYN/ACK с использованием SYN cookie (зашифрованного номера последовательности). Если клиент возвращает корректный ACK, соединение считается легитимным, и в таблицу conntrack добавляется обычная запись. После этого пакеты передаются напрямую реальному серверному приложению на том же хосте, без проксирования или «сшивания» соединений. Это предотвращает исчерпание ресурсов conntrack при атаках, поскольку записи создаются только после завершения handshake.

    Примечание

    Действие «synproxy» поддерживается только в наборах «input» и «forward».

Примечание

Для правил типа «bridge» поддерживаются следующие действия над пакетом: accept, continue, jump, return, drop, queue.

Для добавления описания правила МЭ необходимо ввести следующую команду:

set firewall <type> <rule_set> rule <num> description <text>

где <text> – описание.

Для включения логирование правила необходимо ввести следующую команду:

set firewall <type> <rule_set> rule <num> log

Дополнительно возможно указать уровень логирование журнала правил МЭ:

set firewall <type> <rule_set> rule <num> log-options level <emerg | alert | crit | err | warn | notice | info | debug>

где:

  • emerg - уровень лога, предназначенный для записи сообщений о критических аварийных ситуациях;

  • alert - уровень лога, фиксирующий важные предупреждения;

  • crit - уровень лога, отображающий критические системные сообщения;

  • err - уровень лога, регистрирующий ошибки и неисправности в работе системы;

  • warn - уровень лога, используемый для записи предупреждений о потенциальных проблемах;

  • notice - уровень лога, предназначенный для уведомления о значимых событиях;

  • info - уровень лога, отображающий общую информацию о функционировании системы;

  • debug - уровень лога, фиксирующий детализированные отладочные данные.

Для отключения правила МЭ необходимо ввести следующую команду:

set firewall <type> <rule_set> rule <num> disable

Копирование правила МЭ

Копирование правил позволяет значительно ускорить процесс настройки МЭ.

Для копирования правила МЭ необходимо ввести следующие команды:

  • для кастомного набора правил:

    admin@ngfwos# edit firewall <type> name <nameset>
    
    [edit firewall <type> name <nameset>]
    admin@ngfwos# copy rule <num1> to rule <num2>
    
    [edit firewall <type> name <nameset>]
    admin@ngfwos# exit
    
    [edit]
    admin@ngfwos#
    
  • для системных наборов правил:

    admin@ngfwos# edit firewall <type> <input | output | forward> filter
    
    [edit firewall <type> <input | output | forward> filter]
    admin@ngfwos# copy rule <num1> to rule <num2>
    
    [edit firewall <type> <input | output | forward> filter]
    admin@ngfwos# exit
    
    [edit]
    admin@ngfwos#
    

где:

  • <num1> – идентификатор оригинального правила;

  • <num2> – идентификатор создаваемой копии правила.

Переименование правила МЭ

Переименование правила межсетевого экрана (изменение его идентификатора) выполняется в режиме конфигурации через командную строку. Порядок действий определяется типом набора правил.

  • Переименование правила в кастомном наборе правил:

    admin@ngfwos# edit firewall <type> name <nameset>
    
    [edit firewall <type> name <nameset>]
    admin@ngfwos# rename rule <num1> to rule <num2>
    
    [edit firewall <type> name <nameset>]
    admin@ngfwos# exit
    
    [edit]
    admin@ngfwos#
    
  • Переименование правила в системном наборе правил:

    admin@ngfwos# edit firewall <type> <input | output | forward> filter
    
    [edit firewall <type> <input | output | forward> filter]
    admin@ngfwos# rename rule <num1> to rule <num2>
    
    [edit firewall <type> <input | output | forward> filter]
    admin@ngfwos# exit
    
    [edit]
    admin@ngfwos#
    

где:

  • <num1> – исходный идентификатор правила;

  • <num2> – новый идентификатор правила.

Групповая перенумерация правил МЭ

Для массового изменения идентификаторов всех правил МЭ применяется процедура групповой перенумерации. Все действия рекомендуется выполнять в SSH-сессии для удобства копирования и вставки команд.

Примечание

В процессе применения новой конфигурации (выполнения команды commit) может наблюдаться временный период, в течение которого часть правил межсетевого экрана не применяется или отрабатывает некорректно. Это может привести к неконтролируемому прохождению сетевого трафика через интерфейсы устройства. В связи с этим процедуру групповой перенумерации рекомендуется выполнять в периоды минимальной нагрузки на сеть или в рамках планового технического окна, когда влияние на безопасность и стабильность инфраструктуры сведено к минимуму.

  1. Генерация новой последовательности идентификаторов

В эксплуатационном режиме выполнить команду:

admin@ngfwos:~$ generate firewall rule-resequence [start <1-1000 > step <1-1000 >]

По умолчанию перенумерация выполняется с начального значения «100» и шагом «10».

Необязательные параметры:

  • start — определяет начальный номер первого правила в последовательности (диапазон: 1–1000);

  • step — задаёт интервал между номерами последовательных правил (диапазон: 1–1000).

  1. Просмотр и копирование сгенерированного списка команд

Система выводит список команд в формате set, соответствующих обновлённой нумерации правил. Данный список следует скопировать в буфер обмена.

  1. Удаление текущей конфигурации МЭ:

Переход в режим конфигурации и удаление всех правил межсетевого экрана:

admin@ngfwos# delete firewall
Must specify config path
[edit]
admin@ngfwos#
  1. Применение новой конфигурации.

Скопированные команды применяются в режиме конфигурации — вставляются по одной или группой.

  1. Cохранение изменений:

    admin@ngfwos# commit
    admin@ngfwos# save
    

Пример групповой перенумерации:

  1. Исходная конфигурация:

admin@ngfwos# show firewall
 bridge {
     forward {
         filter {
             default-action drop {
             }
             rule 1 {
                 destination {
                     mac-address 01:23:45:67:89:AB {
                     }
                          }
                 log {
                 }
                 action accept {
                 }
             }
             rule 2 {
                 destination {
                     mac-address 01:B2:C3:D4:E5:F6 {
                     }
                 }
                 log {
                 }
                 action accept {
                 }
             }
         }
     }
 }
 ipv4 {
     forward {
         filter {
             default-action drop {
             }
         }
     }
     input {
         filter {
             rule 1 {
                 icmp {
                     type 1 {
                     }
                 }
                 log {
                 }
                 action drop {
                 }
             }
         }
     }
 }
[edit]
  1. Выполнение команды генерации:

admin@ngfwos:~$ generate firewall rule-resequence
  1. Результат генерации:

set firewall bridge forward filter default-action 'drop'
set firewall bridge forward filter rule 100 action 'accept'
set firewall bridge forward filter rule 100 destination mac-address '01:23:45:67:89:AB'
set firewall bridge forward filter rule 100 log
set firewall bridge forward filter rule 110 action 'accept'
set firewall bridge forward filter rule 110 destination mac-address '01:B2:C3:D4:E5:F6'
set firewall bridge forward filter rule 110 log
set firewall ipv4 forward filter default-action 'drop'
set firewall ipv4 input filter rule 100 action 'drop'
set firewall ipv4 input filter rule 100 icmp type '1'
set firewall ipv4 input filter rule 100 log

Результат необходимо скопировать в буфер обмена (рекомендуется использовать SSH-клиент с поддержкой копирования текста).

  1. Удаление текущей конфигурации:

admin@ngfwos# delete firewall
Must specify config path
[edit]
admin@ngfwos#
  1. Применение сгенерированных команд (вставка по одной или группой в конфигурационный режим).

admin@ngfwos# set firewall bridge forward filter default-action 'drop'
set firewall bridge forward filter rule 100 action 'accept'
set firewall bridge forward filter rule 100 destination mac-address '01:23:45:67:89:AB'
set firewall bridge forward filter rule 100 log
set firewall bridge forward filter rule 110 action 'accept'
set firewall bridge forward filter rule 110 destination mac-address '01:B2:C3:D4:E5:F6'
set firewall bridge forward filter rule 110 log
set firewall ipv4 forward filter default-action 'drop'
set firewall ipv4 input filter rule 100 action 'drop'
set firewall ipv4 input filter rule 100 icmp type '1'
set firewall ipv4 input filter rule 100 log
[edit]
admin@ngfwos# set firewall bridge forward filter rule 100 action 'accept'
[edit]
admin@ngfwos# set firewall bridge forward filter rule 100 destination mac-address '01:23:45:67:89:AB'
[edit]
admin@ngfwos# set firewall bridge forward filter rule 100 log
[edit]
admin@ngfwos# set firewall bridge forward filter rule 110 action 'accept'
[edit]
admin@ngfwos# set firewall bridge forward filter rule 110 destination mac-address '01:B2:C3:D4:E5:F6'
[edit]
admin@ngfwos# set firewall bridge forward filter rule 110 log
[edit]
admin@ngfwos# set firewall ipv4 forward filter default-action 'drop'
[edit]
admin@ngfwos# set firewall ipv4 input filter rule 100 action 'drop'
[edit]
admin@ngfwos# set firewall ipv4 input filter rule 100 icmp type '1'
[edit]
admin@ngfwos# set firewall ipv4 input filter rule 100 log
[edit]
  1. Применить и сохранить настройки:

admin@ngfwos# commit
admin@ngfwos# save
  1. Проверка результата:

admin@ngfwos# show firewall
 bridge {
     forward {
         filter {
             default-action drop {
             }
             rule 100 {
                 destination {
                     mac-address 01:23:45:67:89:AB {
                     }
                 }
                 log {
                 }
                 action accept {
                 }
             }
             rule 110 {
                 destination {
                     mac-address 01:B2:C3:D4:E5:F6 {
                     }
                 }
                 log {
                 }
                 action accept {
                 }
             }
         }
     }
 }
 ipv4 {
     forward {
         filter {
             default-action drop {
             }
         }
     }
     input {
         filter {
             rule 100 {
                 icmp {
                     type 1 {
                     }
                 }
                 log {
                 }
                 action drop {
                 }
             }
         }
     }
 }
[edit]

Групповая перенумерация правил межсетевого экрана завершена успешно.

Критерии соответствия в правилах МЭ «ipv4» и «ipv6»

ARMA Стена поддерживает возможность указания в правилах МЭ типа «ipv4» и «ipv6» различных критериев соответствия, по которым выполняется фильтрация.

При указании в одном правиле нескольких критериев соответствия применяется логическое условие И (AND): правило срабатывает только в случае одновременного совпадения всех заданных критериев.

Это требует особого внимания при проектировании правил. Например, если в одном правиле в качестве домена источника и домена назначения указан один и тот же адрес — например, example.com — и для правила задано действие drop, то блокировка применена не будет к обычному трафику пользователей, направленному к example.com. Правило в данном случае будет соответствовать только тем сетевым соединениям, у которых и источник, и получатель принадлежат домену example.com, что в типовой сетевой инфраструктуре маловероятно.

Адрес источника

Для указания адреса источника в качестве критерия соответствия необходимо ввести следующую команду:

set firewall ipv4|ipv6 <rule_set> rule <num> source address [<IPv4-address> | <addressrange> | <IPv6-address>]

где:

  • <IPv4-address> – IPv4-адрес источника. Возможно указание в следующих форматах: <x.x.x.x>, <x.x.x.x/x>;

  • <addressrange> – диапазон IP-адресов. В зависимости от версии IP возможно указание в следующих форматах: <x.x.x.x>-<x.x.x.x>, <h:h:h:h:h:h:h:h>-<h:h:h:h:h:h:h:h>;

  • <IPv6-address> – IPv6-адрес источника. Возможно указание в следующих форматах: <h:h:h:h:h:h:h:h>, <h:h:h:h:h:h:h:h/x>.

Адрес назначения

Для указания адреса назначения в качестве критерия соответствия необходимо ввести следующую команду:

set firewall ipv4|ipv6 <rule_set> rule <num> destination address [<IPv4-address> | <addressrange> | <IPv6-address>]

где:

  • <IPv4-address> – IPv4-адрес назначения. Возможно указание в следующих форматах: <x.x.x.x>, <x.x.x.x/x>;

  • <addressrange> – диапазон IP-адресов. В зависимости от версии IP возможно указание в следующих форматах: <x.x.x.x>-<x.x.x.x>, <h:h:h:h:h:h:h:h>-<h:h:h:h:h:h:h:h>;

  • <IPv6-address> – IPv6-адрес назначения. Возможно указание в следующих форматах: <h:h:h:h:h:h:h:h>, <h:h:h:h:h:h:h:h/x>.

Протокол

Для указания протокола в качестве критерия соответствия необходимо ввести следующую команду:

set firewall ipv4|ipv6 <rule_set> rule <num> protocol [<protocolname> | tcp_udp | all | <number>]

где:

  • <protocolname> – протокол, определённый в «/etc/protocols»;

  • «tcp_udp» – протоколы TCP и UDP;

  • «all» – все протоколы;

  • <number> – номер протокола, определённый в «/etc/protocols». Возможно указание значения в диапазоне от «0» до «255».

Примечание

Поддерживается указание значение <protocolname> с использованием знака «!» для инверсии, например, «!ipcomp».

Для указания протокола «icmp» в качестве критерия соответствия необходимо ввести следующую команду:

set firewall ipv4|ipv6 <rule_set> rule <num> icmp|icmpv6 <code <0-255> | type <0-255>>

где:

  • <code> – номер кода icmp. Возможно указание значения в диапазоне от «0» до «255»;

  • «type» – номер типа icmp. Возможно указание значения в диапазоне от «0» до «255»;

Поддерживается указание имени типа «icmp» в качестве критерия соответствия:

set firewall ipv4|ipv6 <rule_set> rule <num> icmp|icmpv6 type-name <text>

где <text> – имя типа icmp.

Для «icmp» возможно указать следующие значения:

  • echo-reply - ICMP тип 0;

  • destination-unreachable - ICMP тип 3;

  • source-quench - ICMP тип 4;

  • redirect - ICMP тип 5;

  • echo-request - ICMP тип 8;

  • router-advertisement - ICMP тип 9;

  • router-solicitation - ICMP тип 10;

  • time-exceeded - ICMP тип 11;

  • parameter-problem - ICMP тип 12;

  • timestamp-request - ICMP тип 13;

  • timestamp-reply - ICMP тип 14;

  • info-request - ICMP тип 15;

  • info-reply - ICMP тип 16;

  • address-mask-request - ICMP тип 17;

  • address-mask-reply - ICMP тип 18.

Для «icmpv6» возможно указать следующие значения:

  • destination-unreachable - ICMPv6 тип 1;

  • packet-too-big - ICMPv6 тип 2;

  • time-exceeded - ICMPv6 тип 3;

  • echo-request - ICMPv6 тип 128;

  • echo-reply - ICMPv6 тип 129;

  • mld-listener-query - ICMPv6 тип 130;

  • mld-listener-report - ICMPv6 тип 131;

  • mld-listener-reduction - ICMPv6 тип 132;

  • nd-router-solicit - ICMPv6 тип 133;

  • nd-router-advert - ICMPv6 тип 134;

  • nd-neighbor-solicit - ICMPv6 тип 135;

  • nd-neighbor-advert - ICMPv6 тип 136;

  • nd-redirect - ICMPv6 тип 137;

  • parameter-problem - ICMPv6 тип 4;

  • router-renumbering - ICMPv6 тип 138;

  • ind-neighbor-solicit - ICMPv6 тип 141;

  • ind-neighbor-advert - ICMPv6 тип 142;

  • mld2-listener-report - ICMPv6 тип 143.

Для указания флага протокола «tcp» в качестве критерия соответствия необходимо ввести следующую команду:

set firewall ipv4|ipv6 <rule_set> rule <num> tcp flags <flags>

где <flags> – флаг TCP.

Поддерживается указание следующих флагов:

  • «ack»;

  • «cwr»;

  • «ecn»;

  • «fin»;

  • «psh»;

  • «rst»;

  • «syn»;

  • «urg».

Для указания флага с инверсией необходимо ввести следующую команду:

set firewall ipv4|ipv6 <rule_set> rule <num> tcp flags not <flags>

Для указания максимального размера сегмента в качестве дополнительного параметра протокола «tcp» необходимо ввести следующую команду:

set firewall ipv4|ipv6 <rule_set> rule <num> tcp mss <number>

где <number> – максимальный размер сегмента. Возможно указание значения в диапазоне от «1» до «16384».

Поддерживается указание диапазона значений, разделённых знаком «-».

Для указания протокола «IPsec» в качестве критерия соответствия необходимо ввести следующую команду:

set firewall ipv4|ipv6 <rule_set> rule <num> ipsec [match-ipsec | match-none]

где:

  • <match-ipsec> – входящие пакеты IPsec;

  • «match-none» – входящие пакеты, не соответствующие IPsec.

Примечание

В случае необходимости изменения протокола, указанного в качестве критерия соответствия, требуется предварительно удалить значения дополнительных параметров заменяемого протокола.

Порт источника

Назначение порта источника в качестве критерия соответствия поддерживается только в случае указания следующих значений протокола: «tcp», «udp», «tcp_udp».

Для указания порта источника в качестве критерия соответствия необходимо ввести следующую команду:

set firewall ipv4|ipv6 <rule_set> rule <num> source port [<portnumber> | <portname> | <rangenumbers>]

где:

  • <portnumber> – номер порта источника. Возможно указание значения в диапазоне от «1» до «65535»;

  • <portname> – имя, определённое в «/etc/services»;

  • <rangenumbers> – диапазон портов, разделённых знаком «-».

Примечание

Поддерживается указание нескольких значений портов, разделённых знаком «,», например:

set firewall ipv4|ipv6 <rule_set> rule <num> source port http,1100-1200,25

Порт назначения

Назначение порта назначения в качестве критерия соответствия поддерживается только в случае указания следующих значений протокола: «tcp», «udp», «tcp_udp».

Для указания порта назначения в качестве критерия соответствия необходимо ввести следующую команду:

set firewall ipv4|ipv6 <rule_set> rule <num> destination port [<portnumber> | <portname> | <rangenumbers>]

где:

  • <portnumber> – номер порта назначения. Возможно указание значения в диапазоне от «1» до «65535»;

  • <portname> – имя, определённое в «/etc/services»;

  • <rangenumbers> – диапазон портов, разделённых знаком «-».

Примечание

Поддерживается указание нескольких значений портов, разделённых знаком «,».

Входящий интерфейс

Для указания входящего интерфейса в качестве критерия соответствия необходимо ввести следующую команду:

set firewall ipv4|ipv6 <rule_set> rule <num> inbound-interface name <interface>

где <interface> – имя интерфейса.

Примечание

Поддерживается указание входящего интерфейса в качестве критерия соответствия для правил категорий: «name», «forward filter», «input filter».

Исходящий интерфейс

Для указания исходящего интерфейса в качестве критерия соответствия необходимо ввести следующую команду:

set firewall ipv4|ipv6 <rule_set> rule <num> outbound-interface name <interface>

где <interface> – имя интерфейса.

Примечание

Поддерживается указание исходящего интерфейса в качестве критерия соответствия для правил категорий: «name», «forward filter», «output filter».

Статус пакета

Для указания статуса пакета в качестве критерия соответствия необходимо ввести следующую команду:

set firewall ipv4|ipv6 <rule_set> rule <num> state [established | invalid | new | related]

где:

  • «established» – установленный;

  • «invalid» – недопустимый;

  • «new» – новый;

  • «related» – связанный.

Доменное имя источника

Для указания доменного имени источника в качестве критерия соответствия необходимо ввести следующую команду:

set firewall ipv4|ipv6 <rule_set> rule <num> source fqdn <fqdn>

где <fqdn> – доменное имя.

Доменное имя назначения

Для указания доменного имени назначения в качестве критерия соответствия необходимо ввести следующую команду:

set firewall ipv4|ipv6 <rule_set> rule <num> destination fqdn <fqdn>

GeoIP

Технология GeoIP позволяет создавать правила межсетевого экрана в зависимости от того, к какой стране или региону принадлежит адрес хоста.

Для указания GeoIP источника в качестве критерия соответствия необходимо ввести следующую команду:

set firewall ipv4|ipv6 <rule_set> rule <num> source geoip country-code <country>

где <country> – код страны, например, «ru». Перечень кодов стран приведён в таблице (см. Таблица «Коды стран»).

Для инверсии правила необходимо ввести следующую команду:

set firewall ipv4|ipv6 <rule_set> rule <num> source geoip inverse-match

Правило будет распространяться на IP-адреса, соответствующие всем геолокациям, кроме указанных в правиле.

Для указания GeoIP назначения в качестве критерия соответствия необходимо ввести следующую команду:

set firewall ipv4|ipv6 <rule_set> rule <num> destination geoip country-code <country>

Для инверсии правила необходимо ввести следующую команду:

set firewall ipv4|ipv6 <rule_set> rule <num> destination geoip inverse-match

В рамках технологии GeoIP локальным подсетям, находящимся в диапазонах 10.0.0.0-10.255.255.255, 172.16.0.0-172.31.255.255, 192.168.0.0-192.168.255.255, fc00::-fdff:ffff:ffff:ffff:ffff:ffff:ffff:ffff, присвоен код страны «ZZ». Это необходимо учитывать при фильтрации сетевого трафика на основе принадлежности к определённым кодам стран. В случае необходимости следует создавать правила с более высоким приоритетом для разрешения пакетов с локальными IP-адресами. Пример:

set firewall ipv4 forward filter default-action 'accept'
set firewall ipv4 forward filter default-log
set firewall ipv4 forward filter rule 10 action 'accept'
set firewall ipv4 forward filter rule 10 destination address '192.168.0.0/16'
set firewall ipv4 forward filter rule 20 action 'drop'
set firewall ipv4 forward filter rule 20 destination geoip country-code 'ru'
set firewall ipv4 forward filter rule 20 destination geoip inverse-match
set firewall ipv4 forward filter rule 20 log

Правило 20 блокирует весь сетевой трафик, за исключением пакетов, содержащих IP-адреса, находящиеся в Российской Федерации. Поскольку IP-адреса локальной подсети предприятия не входят в список адресов с кодом страны RU, необходимо создать правило 10, разрешающее сетевой трафик для частной подсети 192.168.0.0/16, используемой на данном предприятии.

Таблица «Коды стран»

Код

Страна

Код

Страна

AD

Андорра

AE

Объединённые Арабские Эмираты

AF

Афганистан

AG

Антигуа и Барбуда

AI

Ангилья

AL

Албания

AM

Армения

AO

Ангола

AQ

Антарктида

AR

Аргентина

AS

Американское Самоа

AT

Австрия

AU

Австралия

AW

Аруба

AX

Эландские острова

AZ

Азербайджан

BA

Босния и Герцеговина

BB

Барбадос

BD

Бангладеш

BE

Бельгия

BF

Буркина-Фасо

BG

Болгария

BH

Бахрейн

BI

Бурунди

BJ

Бенин

BL

Сен-Бартельми

BM

Бермуды

BN

Бруней-Даруссалам

BO

Боливия

BR

Бразилия

BQ

Бонайре, Саба и Синт-Эстатиус

BS

Багамские острова

BT

Бутан

BV

Остров Буве

BW

Ботсвана

BY

Беларусь

BZ

Белиз

CA

Канада

CC

Кокосовые острова (Килинг)

CD

ДР Конго

CF

ЦАР

CG

Конго

CH

Швейцария

CI

Республика Кот д’Ивуар

CK

Острова Кука

CL

Чили

CM

Камерун

CN

Китай

CO

Колумбия

CR

Коста-Рика

CU

Куба

CV

Кабо-Верде

CW

Кюрасао

CX

Остров Рождества

CY

Кипр

CZ

Чешская Республика

DE

Германия

DJ

Джибути

DK

Дания

DM

Доминика

DO

Доминиканская Республика

DZ

Алжир

EC

Эквадор

EE

Эстония

EG

Египет

EH

Западная Сахара

ER

Эритрея

ES

Испания

ET

Эфиопия

FI

Финляндия

FJ

Республика островов Фиджи

FK

Фолклендские острова

FM

Микронезия

FO

Фарерские острова

FR

Франция

GA

Габон

GB

Великобритания

GD

Гренада

GE

Грузия

GF

Французская Гвиана

GG

Гернси

GH

Гана

GI

Гибралтар

GL

Гренландия

GM

Гамбия

GN

Гвинея

GP

Гваделупа

GQ

Экваториальная Гвинея

GR

Греция

GS

Юж-я Георгия и Юж-е Сандвичевы о-ва

GT

Гватемала

GU

Гуам

GW

Гвинея-Бисау

GY

Гайана

HK

Гонконг

HM

Остров Херд и острова Макдональд

HN

Гондурас

HR

Хорватия

HT

Гаити

HU

Венгрия

ID

Индонезия

IE

Ирландия

IL

Израиль

IM

Остров Мэн

IN

Индия

IO

Британская тер. в Индийском океане

IQ

Ирак

IR

Иран, Исламская Республика

IS

Исландия

IT

Италия

JE

Джерси

JM

Ямайка

JO

Иордания

JP

Япония

KE

Кения

KG

Кыргызстан

KH

Камбоджа

KI

Кирибати

KM

Коморские острова

KN

Сент-Китс и Невис

KP

КНДР

KR

Республика Корея

KW

Кувейт

KY

Каймановы острова

KZ

Казахстан

LA

Лаос

LB

Ливан

LC

Сент-Люсия

LI

Лихтенштейн

LK

Шри-Ланка

LR

Либерия

LS

Лесото

LT

Литва

LU

Люксембург

LV

Латвия

LY

Ливийская Арабская Республика

MA

Марокко

MC

Монако

MD

Республика Молдова

ME

Республика Черногория

MF

Сен-Мартен

MG

Мадагаскар

MH

Маршалловы острова

MK

Республика Македония

ML

Мали

MM

Мьянма

MN

Монголия

MO

Макао

MP

Северные Марианские острова

MQ

Мартиника

MR

Мавритания

MS

Монтсеррат

MT

Мальта

MU

Маврикий

MV

Мальдивы

MW

Малави

MX

Мексика

MY

Малайзия

MZ

Мозамбик

NA

Намибия

NC

Новая Каледония

NE

Республика Нигер

NF

Остров Норфолк

NG

Нигерия

NI

Никарагуа

NL

Нидерланды

NO

Норвегия

NP

Непал

NR

Науру

NU

Ниуэ

NZ

Новая Зеландия

OM

Оман

PA

Панама

PE

Перу

PF

Французская Полинезия

PG

Папуа-Новая Гвинея

PH

Филиппины

PK

Пакистан

PL

Польша

PM

Сент-Пьер и Микелон

PN

Питкэрн

PR

Пуэрто-Рико

PS

Палестинская территория

PT

Португалия

PW

Палау

PY

Парагвай

QA

Катар

RE

Реюньон

RO

Румыния

RS

Сербия

RU

Российская Федерация

RW

Руанда

SA

Саудовская Аравия

SB

Соломоновы Острова

SC

Сейшельские Острова

SD

Судан

SE

Швеция

SG

Сингапур

SH

Острова Св. Елены

SI

Словения

SJ

Шпицберген и Ян-Майен

SK

Словакия

SL

Сьерра-Леоне

SM

Сан-Марино

SN

Сенегал

SO

Сомали

SR

Суринам

SS

Южный Судан

ST

Сан-Томе и Принсипи

SV

Республика Эль-Сальвадор

SX

Синт-Мартен

SY

Сирийская Арабская Республика

SZ

Королевство Эсватини

TC

Острова Тёркс и Кайкос

TD

Республика Чад

TF

ФЮАТ

TG

Того

TH

Таиланд

TJ

Таджикистан

TK

Токелау

TL

Восточный Тимор

TM

Туркменистан

TN

Тунис

TO

Тонга

TR

Турция

TT

Тринидад и Тобаго

TV

Тувалу

TW

Тайвань

TZ

Танзания

UA

Украина

UG

Уганда

UM

Внешние малые острова США

US

Соединённые Штаты Америки

UY

Уругвай

UZ

Узбекистан

VA

Государство Ватикан

VC

Сент-Винсент и Гренадины

VE

Венесуэла

VG

Британские Виргинские острова

VI

Виргинские острова (США)

VN

Вьетнам

VU

Вануату

WF

Уоллис и Футуна

WS

Независимое Государство Самоа

YE

Йемен

YT

Майотта

ZA

Южно-Африканская Республика

ZM

Замбия

ZW

Зимбабве

Для обновления базы данных GeoIP необходимо в режиме эксплуатации ввести следующую команду:

admin@ngfwos:~$ update geoip

Примечание

База данных GeoIP обновляется с ресурса «download.db-ip.com» на основании лицензии CC-BY-4.0.

Для обеспечения корректного процесса обновления требуется предварительная настройка DNS-сервера. Для этого следует выполнить команду:

set system name-server <address>

где <address> - IP-адрес DNS-сервера.

MAC-адрес источника

Для указания MAC-адреса источника в качестве критерия соответствия необходимо ввести следующую команду:

set firewall ipv4|ipv6 <rule_set> rule <num> source mac-address <h:h:h:h:h:h>

где <h:h:h:h:h:h> – MAC-адрес источника.

Значение DSCP

Для указания значения DSCP в качестве критерия соответствия необходимо ввести следующую команду:

set firewall ipv4|ipv6 <rule_set> rule <num> dscp [<0-63> | <start-end>]

где:

  • <0-63> - номер класса трафика. Возможно указание значения в диапазоне от «0» до «63»;

  • <start-end> - диапазон значений класса трафика, разделённых знаком «-».

Для указания значения DSCP с инверсией необходимо ввести следующую команду:

set firewall ipv4|ipv6 <rule_set> rule <num> dscp-exclude [<0-63> | <start-end>]

Критерии соответствия в правилах МЭ «bridge»

Система ARMA Стена поддерживает задание различных критериев соответствия в правилах межсетевого экрана типа «bridge», по которым осуществляется фильтрация сетевого трафика на уровне канала передачи данных (L2).

MAC-адрес назначения

Для задания MAC-адреса назначения в качестве критерия соответствия используется команда:

set firewall bridge <rule_set> rule <num> destination mac-address <h:h:h:h:h:h>

где <h:h:h:h:h:h> – MAC-адрес назначения в формате шести шестнадцатеричных октетов, разделённых двоеточиями.

Поддерживается инверсия условия с использованием символа «!», например: <!00:11:22:33:44:55>.

MAC-адрес источника

Для задания MAC-адреса источника в качестве критерия соответствия используется команда:

set firewall bridge <rule_set> rule <num> source mac-address <h:h:h:h:h:h>

где <h:h:h:h:h:h> – MAC-адрес источника в формате шести шестнадцатеричных октетов, разделённых двоеточиями.

Поддерживается инверсия условия с использованием символа «!».

Входящий интерфейс

Для задания входящего интерфейса в качестве критерия соответствия используется команда:

set firewall bridge <rule_set> rule <num> inbound-interface name <interface>

где <interface> – имя логического или физического интерфейса.

Поддерживается указание имени интерфейса с использованием знака «!» для инверсии или подстановочного символа «*», например:

  • «!eth0» – все интерфейсы, кроме «eth0»;

  • «eth2*» – все интерфейсы, имена которых начинаются с «eth2».

Исходящий интерфейс

Для задания исходящего интерфейса в качестве критерия соответствия используется команда:

set firewall bridge <rule_set> rule <num> outbound-interface name <interface>

где <interface> – имя логического или физического интерфейса.

Поддерживаются инверсия с помощью символа «!» и использование подстановочного символа «*», аналогично входящему интерфейсу.

Идентификатор VLAN

Для задания идентификатора VLAN в качестве критерия соответствия используется команда:

set firewall bridge <rule_set> rule <num> vlan id <vlan-id>

где <vlan-id> – идентификатор VLAN. Возможно указание значений в диапазоне от «0» до «4096». Допускается указание диапазона значений, разделённых символом «-».

Приоритет VLAN

Для задания приоритета VLAN в качестве критерия соответствия используется команда:

set firewall bridge <rule_set> rule <num> vlan priority <number>

где <number> – значение приоритета VLAN. Возможно указание значений в диапазоне от «0» до «7». Допускается указание диапазона значений, разделённых символом «-».

EtherType

Для использования значения поля EtherType в качестве критерия фильтрации применяется команда:

set firewall bridge <rule_set> rule <num> [vlan] ethernet-type <text>

где:

  • <text> - значение поля EtherType, задаваемое в формате 0xXXXX, где XXXX представляет собой двухбайтовое шестнадцатеричное число.

    Вместо шестнадцатеричного представления допускается использование следующих предопределённых символьных имён:

    • 802.1q — соответствует 0x8100 (VLAN Tagged Frame);

    • 802.1ad — соответствует 0x88A8 (Provider Bridging);

    • arp — соответствует 0x0806 (Address Resolution Protocol);

    • ipv4 — соответствует 0x0800 (IPv4);

    • ipv6 — соответствует 0x86DD (IPv6);

    • ethercat — соответствует 0x88A4 (EtherCAT).

  • [vlan] — необязательный параметр, определяющий, что анализируемое значение EtherType расположено во внутреннем заголовке кадра, следующем непосредственно за тегом VLAN (802.1Q или 802.1ad).

Поддерживается инверсия условия фильтрации с использованием символа «!». Пример: !0x0800 — сопоставление всех кадров, за исключением IPv4.

Особенности обработки EtherType в зависимости от наличия параметра vlan:

  • Без указания параметра vlan — анализируется внешнее поле EtherType. Например, для кадра с VLAN-тегом значением будет 0x8100.

  • С указанием параметра vlan — анализируется поле EtherType, расположенное после VLAN-тега. Например, для IPv4-пакета, инкапсулированного в VLAN, значением будет 0x0800.

Такой подход обеспечивает корректную фильтрацию инкапсулированного трафика (ARP, IPv4, IPv6 и др.) в сетях с использованием VLAN.

Срабатывание правил по расписанию

Для задания временных условий активности правила в системе ARMA Стена используется параметр «time», позволяющий определить точные дату и время начала и окончания действия правила, а также указать дни недели, в течение которых правило должно быть активным.

Все временные параметры интерпретируются относительно системного времени устройства ARMA Стена.

Команды настройки параметра «time»:

  1. Установка даты начала действия правила:

set firewall ipv4|ipv6 <rule_set> rule <num> time startdate <text>

где <text> – дата начала действия правила в формате «YYYY-MM-DD».

  1. Установка времени начала действия правила:

set firewall ipv4|ipv6 <rule_set> rule <num> time starttime <text>

где <text> – время начала действия правила в формате «hh:mm:ss».

  1. Установка даты окончания действия правила:

set firewall ipv4|ipv6 <rule_set> rule <num> time stopdate <text>

где <text> – дата окончания действия правила в формате «YYYY-MM-DD».

  1. Установка времени окончания действия правила:

set firewall ipv4|ipv6 <rule_set> rule <num> time stoptime <text>

где <text> – время окончания действия правила в формате «hh:mm:ss».

  1. Установка дней недели для действия правила:

set firewall ipv4|ipv6 <rule_set> rule <num> time weekdays <text>

где <text> – список дней недели, в течение которых правило применяется.

Допустимые форматы значений:

  • Текстовые обозначения дней недели:

«Monday», «Tuesday», «Wednesday», «Thursday», «Friday», «Saturday», «Sunday».

  • Числовые обозначения дней недели:

Диапазон от «0» (воскресенье) до «6» (суббота).

Поддерживаются следующие способы указания списка:

  • Перечисление значений через запятую без пробелов, например: «Monday,Wednesday,Friday».

  • Смешанное использование текстовых и числовых обозначений, например: «Monday,Wednesday,5».

Политика на основе зон

В качестве альтернативы непосредственному применению политик к сетевым интерфейсам может быть создана зоновая модель брандмауэра. Эта модель упрощает конфигурацию в ситуациях, когда несколько интерфейсов принадлежат одной зоне безопасности. Вместо применения наборов правил к интерфейсам, правила применяются к парам «исходная зона — целевая зона». Правила настраиваются для зон, а не для отдельных интерфейсов, что снижает сложность конфигурации при большом количестве интерфейсов.

В МЭ на основе зон реализована новая концепция, дополнительно к стандартным входящим и исходящим потокам трафика был добавлен локальный поток. Он предназначен для входящего и исходящего трафика ARMA Стена. Это предоставляет возможность установить дополнительные правила МЭ, которые будут защищать сам брандмауэр от внешних угроз сети, дополняя уже существующие входящие и исходящие правила МЭ.

Основные тезисы:

  • перед назначением интерфейса зоне необходимо выполнить её конфигурацию;

  • интерфейс может быть назначен только одной зоне;

  • в пределах зоны разрешён весь входящий и исходящий трафик интерфейса;

  • трафик между зонами зависит от существующих политик;

  • трафик не может передаваться между интерфейсом-участником зоны и любым интерфейсом, который не является участником этой зоны;

  • для каждого направления трафика необходимо задать отдельную политику.

В общем случае алгоритм настройки работы МЭ на основе зон сети выглядит следующим образом:

  1. Создать кастомные наборы правил МЭ, в которых будут содержаться правила.

  2. Создать правила МЭ, указать в них критерии соответствия, действия с сетевыми пакетами и привязать эти правила к кастомным наборам.

  3. Объединить интерфейсы в зоны.

  4. Создать два направления трафика между зонами сети (входящий и исходящий трафик) и назначить на них созданные кастомные наборы правил.

Конфигурация зон

  1. Назначение интерфейсов зоне:

set firewall zone <name> interface <interface>

где:

  • <name> - имя зоны. Максимальная длина значения - «18» символов. Допускается использование только латинских букв (A–Z, a–z), цифр (0–9) и специальных символов: подчёркивание («_») и точка («.»). Значение должно начинаться с латинской буквы или цифры.

  • <interface> - имя сетевого интерфейса ARMA Стена.

Одна зона может содержать несколько интерфейсов, но каждый интерфейс может быть назначен только одной зоне.

  1. Определение локальной зоны:

set firewall zone <name> local-zone

Команда определяет зону <name> как локальную. Локальная зона не содержит интерфейсов и применяется непосредственно к системе ARMA Стена.

Примечание

Добавление локальной зоны в МЭ приведёт к полной блокировке сетевого доступа к системе ARMA Стена. После выполнения данной операции управление устройством будет осуществляться исключительно через интерфейс командной строки (CLI) с использованием физического подключения (монитор и клавиатура). Доступ к устройству через локальную сеть будет полностью заблокирован. Для восстановления сетевого доступа необходимо применить кастомные наборы правил к локальной зоне, включающие разрешающие правила для сетевого трафика.

  1. Настройка действия по умолчанию:

set firewall zone <name> default-action <drop | reject>

где <drop | reject> - действие по умолчанию для трафика, который не соответствует ни одному правилу. Возможно указать следующие значения:

  • drop - пакеты отбрасываются без уведомления отправителя;

  • reject - отправителю возвращается сообщение об ошибке.

Примечание

По умолчанию, если на трафик между зонами не назначены правила, весь входящий в зону трафик блокируется.

  1. Указать описание зоны:

set firewall zone <name> description <text>

где <text> - текстовое описание зоны.

Применение набора правил к зоне

Перед применением набора правил к зоне необходимо предварительно создать и настроить сами зоны.

Кастомные наборы правил применяются к трафику, перемещающемуся между зонами, и должны быть описаны с точки зрения направления: исходная зона -> целевая зона. Это означает, что правила создаются для управления потоком данных из одной зоны в другую.

Для применения кастомного набора правил к зонам необходимо ввести следующую команду:

  • для IPv4:

    set firewall zone <Destination Zone> from <Source Zone> firewall name <nameset>
    
  • для IPv6:

    set firewall zone <Destination Zone> from <Source Zone> firewall ipv6-name <nameset>
    

где:

  • <Destination Zone> - целевая зона, куда направляется трафик;

  • <Source Zone> - исходная зона, откуда исходит трафик;

  • <nameset> - имя кастомного набора правил, который будет применяться к указанному направлению трафика.

Для каждой уникальной пары «Исходная зона -> Целевая зона» рекомендуется создавать отдельный набор правил. Это обеспечивает гибкость и точность настройки политик безопасности.

В качестве примера приведён список команд для разрешения доступа из локальной сети в сеть Интернет:

set firewall zone LAN local-zone
set firewall zone WAN interface eth0
set firewall ipv4 name allow rule 10 action accept
set firewall ipv4 name allow default-action accept
set firewall zone LAN from WAN firewall name allow
set firewall zone WAN from LAN firewall name allow

где:

  • «LAN» и «WAN» – имена зон;

  • «eth0» – интерфейс с доступом к сети Интернет;

  • «allow» – имя набора правил.

Мониторинг срабатывания правил

Система ARMA Стена позволяет отслеживать количество срабатываний правил межсетевого экрана.

Для получения сведений о количестве срабатываний каждого правила межсетевого экрана за различные временные интервалы необходимо выполнить следующую команду в эксплуатационном режиме:

admin@ngfwos:~$ show firewall hitcount

#Пример вывода информации:

Last update:  2025-05-12T13:20:01
--------------------------------------------------------------------
ipv4 Firewall "forward filter"
Rule     Action      Day Hitcount    Week Hitcount    Month Hitcount
-------  --------  --------------  ---------------  ----------------
default  drop                  15              149               149
--------------------------------------------------------------------
ipv4 Firewall "input filter"
Rule     Action      Day Hitcount    Week Hitcount    Month Hitcount
-------  --------  --------------  ---------------  ----------------
10       accept                 0                0                 0
default  accept             79779           471212            471212
--------------------------------------------------------------------
ipv4 Firewall "output filter"
Rule     Action      Day Hitcount    Week Hitcount    Month Hitcount
-------  --------  --------------  ---------------  ----------------
default  accept             76240           445097            445097
--------------------------------------------------------------------
ipv6 Firewall "forward filter"
Rule     Action      Day Hitcount    Week Hitcount    Month Hitcount
-------  --------  --------------  ---------------  ----------------
default  drop                   0                0                 0
--------------------------------------------------------------------
ipv6 Firewall "input filter"
Rule     Action      Day Hitcount    Week Hitcount    Month Hitcount
-------  --------  --------------  ---------------  ----------------
default  accept              3163            18787             18787
--------------------------------------------------------------------
ipv6 Firewall "output filter"
Rule     Action      Day Hitcount    Week Hitcount    Month Hitcount
-------  --------  --------------  ---------------  ----------------
default  accept              1132             6720              6720
--------------------------------------------------------------------
bridge Firewall "forward filter"
Rule     Action      Day Hitcount    Week Hitcount    Month Hitcount
-------  --------  --------------  ---------------  ----------------
default  drop                   0                0                 0
--------------------------------------------------------------------
ipv4 Firewall "name test"
Rule     Action      Day Hitcount    Week Hitcount    Month Hitcount
-------  --------  --------------  ---------------  ----------------
10       accept                 4                4                 4
default  drop                  15              149               149
--------------------------------------------------------------------

Таблица сведений о количестве срабатываний каждого правила межсетевого экрана состоит из следующих столбцов:

  • «Rule» - номер правила МЭ;

  • «Action» - действие, применяемое к пакетам;

  • «Day Hitcount» - количество срабатывания правила за сегодня;

  • «Week Hitcount» - количество срабатывания правила за последние 7 дней;

  • «Month Hitcount» - количество срабатывания правила за последние 30 дней.

Данные в таблице обновляются с периодичностью в 20 минут (в XX:00, XX:20, XX:40 минут). При перезагрузке системы информация о количестве срабатываний правил МЭ сохраняется.

Журнал межсетевого экрана

Для просмотра событий межсетевого экрана в эксплуатационном режиме необходимо выполнить следующую команду:

admin@ngfwos:~$ show logging firewall [| <filter>]

где <filter> - необязательный параметр фильтрации, позволяющий уточнить и обработать выводимые данные. Возможно применить следующие фильтры:

  • count - подсчитывает количество строк, соответствующих текущему запросу, и выводит это число на экран. Позволяет быстро определить объем данных без необходимости их просмотра.

  • json - преобразует вывод в формате JSON. Используется при интеграции с внешними системами мониторинга или автоматизации.

  • match <pattern> - отображает только те строки, которые содержат заданный текстовый шаблон <pattern>. Позволяет выполнять точечный поиск событий по ключевым словам или кодам ошибок.

  • no-match <pattern> - исключает из вывода строки, содержащие указанный текстовый шаблон <pattern>. Позволяет скрывать информационные сообщения или другие несущественные записи.

  • more - активирует постраничный вывод результатов. Удобен при работе с длинными списками записей в консоли.

  • no-more - отключает постраничный вывод, обеспечивая немедленное отображение всего результата. Используется при необходимости получить полный вывод без пауз.

  • strip-private - производит маскировку или удаление персональных и конфиденциальных данных из записей журнала, включая IP-адреса, имена пользователей, идентификаторы сессий и другие чувствительные атрибуты. Применяется при подготовке логов для экспорта, например, в службу технической поддержки, с целью соблюдения требований к защите персональных данных.

Результат выполнения команды отображает журнал событий межсетевого экрана, структура которого представлена на Рисунке – Логи межсетевого экрана.

../../../../../_images/ngfw.r.cli.firewall.filter_6.1.png

Рисунок – Логи межсетевого экрана

Формат строки лога межсетевого экрана:

26.08.2025 09:13:04 1756199584513067 ngfwos kernel[0]: [ipv4-FWD-appctrl-default-D]IN=eth1 OUT=eth0 MAC=... SRC=... DST=... LEN=... TOS=... PREC=... TTL=... ID=... DF PROTO=TCP SPT=... DPT=... WINDOW=... RES=... SYN URGP=0

Описание полей записи лога:

  1. Временная метка события (Timestamp) — дата и время регистрации сетевого пакета в системе. Формат: ДД.ММ.ГГГГ ЧЧ:ММ:СС. Пример: 26.08.2025 09:13:04.

  2. Идентификатор события (Event ID) — уникальный числовой идентификатор записи в журнале, присваиваемый системой для однозначной идентификации события. Пример: 1756199584513067.

  3. Источник события (Source) — имя устройства и компонента, сгенерировавшего запись. Поле содержит наименование устройства и идентификатор процесса ядра. Пример: ngfwos kernel[0].

  4. Цепочка правил (Rule Chain) — имя цепочки правил межсетевого экрана, в которой было обработано событие, а также действие, применённое к пакету. Отражает путь пакета через систему фильтрации. Пример: [ipv4-FWD-appctrl-default-D], где:

    • ipv4 — семейство протоколов сетевого уровня. Указывает, что правило применяется к трафику IPv4.

    • FWD — направление обработки пакета. Обозначает цепочку forward («транзит»), то есть пакет проходит через устройство и не предназначен ему самому.

    • appctrl — модуль или функциональный компонент, обрабатывающий пакет. В данном случае — подсистема Application Control (контроль приложений).

    • default — указывает, что применено правило из стандартного («по умолчанию») набора политики Application Control.

    • D — действие, применённое к пакету. D (Drop) — пакет отброшен (заблокирован).

  5. Входной интерфейс (IN) — интерфейс сетевого взаимодействия, через который пакет поступил в устройство. Пример: IN=eth1.

  6. Выходной интерфейс (OUT) — интерфейс, через который пакет был передан далее по маршруту. Пример: OUT=eth0.

  7. MAC-адреса (MAC) — аппаратные адреса участников коммуникации и тип Ethernet-кадра. Первые 6 байт — MAC-адрес источника, следующие 6 байт — MAC-адрес назначения. Пример: MAC=00:50:56:bd:a0:36:00:50:56:bd:16:96:08:00.

  8. IP-адрес источника (SRC) — IP-адрес отправителя пакета. Пример: SRC=192.168.1.21.

  9. IP-адрес назначения (DST) — IP-адрес получателя пакета. Пример: DST=77.88.44.242.

  10. Длина пакета (LEN) — общая длина IP-пакета в байтах, включая заголовки и полезную нагрузку. Пример: LEN=60.

  11. Тип сервиса (TOS) — значение поля Type of Service из заголовка IPv4, определяющее параметры качества обслуживания (QoS). Пример: TOS=0x00.

  12. Приоритет (PREC) — поле Precedence заголовка IPv4, указывающее приоритет пакета. Пример: PREC=0x00.

  13. Время жизни (TTL) — значение Time To Live, ограничивающее количество маршрутизаторов (хопов), которые может пройти пакет. При достижении нуля пакет отбрасывается. Пример: TTL=63.

  14. Идентификатор пакета (ID) — уникальный идентификатор IP-пакета, используемый при фрагментации и сборке. Пример: ID=10888.

  15. Флаг «Don’t Fragment» (DF) — флаг, запрещающий фрагментацию пакета при передаче через сети с меньшим MTU. Пример: DF.

  16. Транспортный протокол (PROTO) — протокол транспортного уровня, используемый в пакете. Пример: PROTO=TCP.

  17. Исходный порт (SPT) — номер порта источника в транспортном протоколе. Пример: SPT=43442.

  18. Порт назначения (DPT) — номер порта получателя. Значение 443 соответствует HTTPS. Пример: DPT=443.

  19. Размер окна TCP (WINDOW) — размер приёмного окна TCP в байтах, определяющий объём данных, который может быть принят без подтверждения. Пример: WINDOW=64240.

  20. Зарезервированные биты (RES) — зарезервированное поле в заголовке TCP. Значение 0x00 указывает на отсутствие специальных флагов. Пример: RES=0x00.

  21. Флаг TCP (SYN) — флаг синхронизации соединения. Указание на начало установления TCP-сессии. Пример: SYN.

  22. Указатель срочности (URGP) — поле Urgent Pointer в заголовке TCP. Значение 0 означает, что срочные данные отсутствуют. Пример: URGP=0.

Дополнительный параметр timestamp (show logging firewall timestamp) предназначен исключительно для служебного использования и применяется для передачи событий межсетевого экрана в веб-интерфейс системы. Данный режим обеспечивает пакетную выдачу логических записей с корректными временными метками, необходимыми для отображения и обработки в графической подсистеме. Использование параметра timestamp в командной строке (CLI) не предусмотрено и не рекомендуется.